Factores que influyen en la adopción de tecnologías 4.0 en pymes manufactureras de Duitama, Boyacá *
Factors influencing the Adoption of Industry 4.0 Technologies in Manufacturing SMEs in Duitama, Boyacá
Fatores que influenciam a adoção de tecnologias da indústria 4.0 em PMEs manufatureiras em Duitama, Boyacá
Ingrid V. Bernal-Diaz
, Hilda L. Jiménez-Orozco
, William O. Alvarez-Araque
Factores que influyen en la adopción de tecnologías 4.0 en pymes manufactureras de Duitama, Boyacá *
Cuadernos de Administración, vol. 38, 2025
Pontificia Universidad Javeriana
Ingrid V. Bernal-Diaz a ingrid.bernal02@uptc.edu.co
Universidad Pedagógica y Tecnológica de Colombia , Colombia
Hilda L. Jiménez-Orozco
Universidad Pedagógica y Tecnológica de Colombia, Colombia
William O. Alvarez-Araque
Universidad Pedagógica y Tecnológica de Colombia, Colombia
Recibido: 30 noviembre 2024
Aceptado: 29 mayo 2025
Publicado: 22 octubre 2025
Resumen:
El sector manufacturero del municipio de Duitama Boyacá, presenta en la actualidad una serie de limitaciones relacionadas con el fenómeno de la globalización creciente, el cual está provocando que las distintas empresas del subsector vuelvan la mirada hacia la integración de las herramientas de la Industria 4.0., pero en el caso de las pequeñas y medianas empresas (pymes) pueden tener problemas para transferir todas las herramientas propias que conlleva esta nueva era tecnológica, lo que también puede ser el inicio de una falta de visión del potencial propio por parte de los empresarios. Además, son varios los factores que inciden en la apropiación, lo que puede conllevar a una espera proactiva de los directores con una cierta despreocupación por el riesgo que puede dar la adopción tardía en sus empresas. Por todo ello, el propósito del presente estudio es definir lineamientos estratégicos que guíen a los directores de las pymes el subsector manufacturero hacia una correcta adopción de tecnologías propias de la industria 4.0. La metodología del estudio es de enfoque cualitativa, de alcance descriptivo y con un diseño de estudio de caso. Las conclusiones apuntan a que la falta de recursos financieros y técnicos es la principal limitante, a la que se le añade la falta de conocimiento de la integración tecnológica y la resistencia al cambio. Por ello, se espera que los lineamientos que sirvan para la estrategia final en este estudio vengan a mitigar dichas limitantes, lo que puede permitir que se realice la transición a la Industria 4.0 en el subsector manufacturero local de forma exitosa.
Códigos JEL: L60, M21, O33
Palabras clave:gestión de proyectos, Industria 4.0, pymes, sector manufacturero, digitalización.
Abstract:
The manufacturing sector in the municipality of Duitama, Boyacá, currently faces significant limitations stemming from increasing globalization. This global pressure is prompting various companies within the subsector to consider integrating Industry 4.0 tools. However, small and medium-sized enterprises (SMEs) often encounter difficulties in transitioning to the comprehensive suite of tools inherent to this new technological era. This challenge may also stem from entrepreneurs' limited vision of their own potential. Furthermore, several factors impede the successful adoption of these technologies, potentially leading to a passive waiting approach from managers, coupled with an inadequate appreciation of the risks associated with delayed adoption. Therefore, this study aims to define strategic guidelines to steer managers of manufacturing SMEs towards a successful adoption of Industry 4.0 technologies. The study employs a qualitative, descriptive approach with a case study design. Findings indicate that the primary constraints are a lack of financial and technical resources, compounded by insufficient knowledge of technological integration and resistance to change. Consequently, the strategic guidelines proposed in this study are expected to mitigate these limitations, thereby facilitating a successful transition to Industry 4.0 within the local manufacturing subsector.
Code JEL: L60, M21, O33.
Keywords: Industry 40, SMEs, manufacturing sector, digitalization, technology adoption.
Resumo:
O setor manufatureiro em Duitama, Boyacá, enfrenta atualmente limitações significativas devido à crescente globalização, o que tem levado as empresas a considerar a integração de ferramentas da Indústria 4.0 (I4.0). No entanto, as pequenas e médias empresas (PMEs) frequentemente encontram dificuldades em adotar o conjunto abrangente de ferramentas inerentes a esta nova era tecnológica, o que pode resultar de uma falta de visão em relação ao seu próprio potencial. Além disso, diversos fatores impedem a apropriação bem-sucedida, podendo levar a uma abordagem reativa em vez de proativa por parte dos gestores e a um reconhecimento tardio dos riscos associados à adoção tardia. Portanto, este estudo visa definir diretrizes estratégicas para orientar os gestores de PMEs manufatureiras em direção a uma adoção bem-sucedida das tecnologias da Indústria 4.0. Empregando uma metodologia qualitativa com escopo descritivo e um delineamento de estudo de caso, a pesquisa conclui que a escassez de recursos financeiros e técnicos constitui a principal restrição. Isso é agravado pela falta de conhecimento sobre a integração tecnológica e pela resistência inerente à mudança. Consequentemente, espera-se que as diretrizes estratégicas desenvolvidas neste estudo mitiguem essas limitações, facilitando assim uma transição bem-sucedida para a Indústria 4.0 no subsetor manufatureiro local.
Códigos JEL: L60, M21, O33.
Palavras-chave: Indústria 40, PMEs, setor manufatureiro, digitalização, adoção de tecnologia, diretrizes estratégicas.
Introducción
La transformación de la manufactura en Colombia ha sido muy evidente durante los últimos años, causando modificaciones profundas y generando transformaciones en el sector que afectan de manera directa su desarrollo y crecimiento. Sin embargo, la productividad del sector encuentra aún serias limitaciones que hacen que no se incorpore en economías de escalas, así como tampoco su participación en el comercio internacional (Vizcaíno et al., 2023).
Pese a que se han realizado avances destacados en la Industria 4.0 y la manufactura inteligente (Ynzunza et al., 2017), existe, de parte de los empresarios, una falta de comprensión acerca del potencia de estas tecnologías, pero esta percepción resulta del desconocimiento que aún prevalece en relación con las mismas. Diversas circunstancias también afectan la adopción de dichas innovaciones; la cuales llevan a los directivos a adoptar una postura de espera y no asumir los perjuicios que pudiera tener una adopción tardía para sus empresas. Si bien la adopción tecnológica ha crecido en la industria en los últimos años, permanece el temor al cambio y a la ruptura de los métodos tradicionales, lo que podría derivar en una progresiva sustitución de las tecnologías tradicionales por las de la Industria 4.0 en un futuro próximo (Ynzunza et al., 2017).
En el contexto económico contemporáneo, las empresas manufactureras han de hacer frente a problemas de índole multidimensional, causados por la creciente globalización y la necesidad de productos adaptados, además de la competitividad empresarial (Zheng et al., 2021). Debido a esto, se han visto impulsadas a adoptar la Industria 4.0. Esta revolución industrial conjuga automatización avanzada, inteligencia artificial, internet de las cosas y analítica de datos para mejorar procesos, incrementar la calidad de la toma de decisiones en el tiempo real y adaptarse a las exigencias en continuo cambio del mercado (Zheng et al., 2021).
Las pequeñas y medianas empresas (pymes) en Colombia constituyen un elemento fundamental de la estructura empresarial, mostrando una notable diversidad tanto en su productividad como en las características de quienes las fundan. Este grupo empresarial incluye desde pequeñas empresas con actividades de baja productividad, donde el afán de sus fundadores está enfocado fundamentalmente al mercado interno y en la baja orientación a los procesos de innovación y de una visión internacional, hasta empresas medianas con una alta velocidad de crecimiento, de carácter dinámico, innovador y con una gran orientación hacia la exportación (Franco & Urbano, 2019).
La importancia de las pymes para Colombia queda demostrada por su elevada ocupación en el entramado empresarial. En efecto, datos del DANE recogidos por la exministra de Trabajo, Alicia Arango Olmos, durante el “1er Congreso de Seguridad y Salud en el Trabajo de la Pequeña y Mediana Empresa – MiPymes” (Ministerio del Trabajo, 2019) muestran que dichas empresas constituyen más del 90% del sector productivo nacional, producen el 35% del PIB y producen el 80% del empleo en el país.
En un entorno particular, como lo es Duitama, Boyacá, la pequeña y mediana empresa manufacturera presenta una serie de barreras importantes para la apropiación de herramientas digitales. Esas barreras son el desconocimiento de los beneficios que se derivan de la incorporación de la innovación, la escasez de recursos económicos para la comprensión de la tecnología, y una escasez de recurso humano capacitado para la utilización de la tecnología.
A partir de lo explicado anteriormente este estudio no solo se planteó identificar las dificultades existentes, sino también establecer unas reglas claras para orientar a los directivos de las pymes de la manufactura en Duitama, Boyacá, en la superación de los límites que obstaculizan la implantación de herramientas 4.0 en sus procesos. De la misma forma generar nuevo conocimiento en este ámbito del estudio para ayudar a mejorar el desarrollo, crecimiento o competitividad de estas mismas empresas en un entorno empresarial cambiante, partiendo del número escaso de estudios centrados en las problemáticas de negocios en su entorno inmediato.
Industria 4.0 y su impacto en las pymes manufactureras
La Industria 4.0 se concibe como una transformación de los procesos productivos que recoge los beneficios de la digitalización, el IoT, la inteligencia artificial y el big data (Peres et al., 2020), utilizando dichas tecnologías para mejorar la eficiencia en los procesos, facilitar la toma de decisiones en tiempo real o la automatización inteligente en cualquiera de los distintos sectores productivos, incluyendo la manufactura. Sin embargo, para las Pequeñas y Medianas Empresas (pymes), la adopción de la Industria 4.0 supone desafíos relacionados con recursos financieros, conocimientos técnicos y resistencia de la propia organización al cambio (Masood & Sonntag, 2020).
En el contexto de las pymes manufactureras, la forma de aumentar la competitividad de los negocios mediante la aplicación de la tecnología 4.0 genera efectos en la sostenibilidad y la escalabilidad de los mismos. Recientes estudios han indicado que, mediante la inclusión de tecnología digital, las empresas pueden mejorar su productividad y el acceso a mercados internacionales (Brozzi et al., 2020). Sin embargo, la transición a la digitalización es un proceso complejo que implica el diseño y la implementación de estrategias.
Diferentes investigaciones han identificado los principales motivos que limitan la adopción de tecnologías 4.0 en pymes de manufactura. De acuerdo con Chen et al. (2021), estos factores pueden agruparse en tres dimensiones principales: barreras económicas y financieras, resistencias a la transformación de las organizaciones, y barreras por la complejidad tecnológica. En primer lugar, la reducción del acceso a financiamiento es una de las principales prioridades que deben abordar las pymes para su proceso de digitalización. La propia forma de realizar los diferentes procesos de digitalizar la empresa de forma que, la inversión a realizar para la actualización de las diferentes tecnologías, en algunos casos, para la propia empresa, excede la capacidad financiera de esta para la compra de hardware, software y formación del personal (Liu et al., 2023). También hay brechas en los programas de subsidios y financiamiento, orientados a las grandes industrias y dejando a las pymes bien limitadas en los programas a seguir para la innovación tecnológica (Chen et al., 2021).
En segundo lugar, la resistencia al cambio resulta ser un obstáculo fundamental para adoptar las nuevas tecnologías. Como sostiene Shahi y Sinha (2021), las organizaciones con una estructura organizacional conservadora no facilitan la adopción de la innovación, y eso es particularmente negativo, cuando los directores de la empresa consideran que son mayores los perjuicios que conlleva la digitalización que sus beneficios. Adicionalmente, la resistencia al cambio viene incrementada por la formación del personal en nuevas tecnologías. De acuerdo con Zhang et al. (2022), se observa que muchas pymes no cuentan con personal que pueda manejar sistemas digitales sofisticados. Por tal motivo, la resistencia al cambio se puede ver incrementada por la incertidumbre sobre el beneficio de la transformación digital.
Por último, la percepción de la complejidad técnica de las tecnologías 4.0 genera incertidumbre en los empresarios. Obermayer et al. (2022) argumentan que la falta de conocimientos específicos sobre IoT, inteligencia artificial y automatización avanzada desincentiva su adopción en pequeñas empresas. Además, la ausencia de infraestructura adecuada en ciertas regiones también dificulta la digitalización. Factores como la baja conectividad a internet y la falta de acceso a proveedores tecnológicos especializados afectan la implementación de soluciones digitales en las pymes manufactureras (Palmer-Abbs et al., 2021).
Investigaciones previas han analizado la adopción de tecnologías 4.0 en diferentes países y en pymes manufactureras, con patrones comunes sobre oportunidades y sobre los obstáculos de la digitalización. Veiga y McCahery (2019) estudiaron el impacto de la digitalización en las pymes de Brasil, encontrando que el limitado acceso al financiamiento y la escasez de formación fueron las barreras más importantes. Gao et al. (2024) se ocuparon de la percepción del riesgo en las pymes en China, donde destacaron la importancia de programas de formación y apoyo gubernamental para la transición digital. Zahoor y Al-Tabbaa (2020), estudiaron el papel de la colaboración interinstitucional para la adopción de tecnologías 4.0 y el impacto de las alianzas entre la esfera pública y la privada como un mecanismo para reducir las barreras financieras y técnicas. Estos hallazgos son concordantes con el contexto de Duitama, Boyacá, donde las pymes manufactureras tienen limitaciones en común.
Para poder interpretar los resultados obtenidos sobre el estudio, se toman en consideración varios marcos teóricos cuyo contenido permite poder profundizar sobre los factores que conducen la adopción de tecnologías 4.0: el modelo de aceptación tecnológica (TAM) de Davis (1989), que permite describir cómo la utilidad percibida y la facilidad de uso han de influir en la predisposición de los empresarios para aceptar nuevas tecnologías; la teoría del cambio organizacional de Lewin (1988), que describe la resistencia del cambio y la forma de facilitar el proceso de cambio hacia la digitalización de las pymes; y el modelo de innovación abierta de Chesbrough (2003), que permite describir la necesidad de poder colaborar con otras empresas, universidades y el sector público para poder superar las barreras que la adopción tecnológica comporta. Estos marcos permiten poder interpretar los datos recogidos del estudio a la vez que se sirven de base para formular estrategias que permitan llevar a cabo una adopción de las tecnologías 4.0 en las pymes manufactureras de Duitama, Boyacá, Colombia.
La revisión de la literatura permite conocer las oportunidades y los desafíos que enfrentan las pymes en el proceso de la adopción de las tecnologías 4.0. El caso de Duitama presenta barreras similares a las que han sido reportadas en estudios internacionales, sugiriendo que las estrategias como la capacitación, el acceso a la financiación o el fortalecimiento de redes de colaboración posiblemente sean clave para lograr una transición clara y efectiva hacia la digitalización en el sector manufacturero local.
Metodología
El estudio que se adelanta se inscribe dentro del método de carácter cualitativo, ya que pretende mostrar en forma pormenorizada aspectos propios del objeto de estudio, como afirma Hammersley y Atkinson (1994), este tipo de método ofrece una visión amplia del fenómeno que se encuentra bajo el objeto de estudio contrastada con las teorías que lo sustentan.
De acuerdo con Miles y Huberman (1994), la investigación cualitativa se distingue por su enfoque en el discurso y los argumentos para interpretar los fenómenos del entorno social, lo cual, dada su naturaleza holística, permite conocer las cualidades de la situación objeto de estudio. Más concretamente, se quiere analizar, interpretar los criterios, los argumentos, las opiniones y las perspectivas que poseen tanto directivos como trabajadores de las pymes manufactureras del municipio de Duitama, Boyacá, en relación con los motivos o factores que han impedido la incorporación de las tecnologías de la 4ta Revolución Industrial en los procesos organizacionales.
Con respecto al alcance de la investigación, se asocia el método descriptivo para describir aquellos aspectos acaecidos en el desarrollo de cada etapa del proceso investigativo, bajo la apreciación de Ander (1995), la metodología descriptiva faculta describir a fondo los rasgos y características del fenómeno o situación que es objeto de la investigación. Lo anterior por cuanto inicialmente se parte de un diagnóstico del estado actual de las pymes manufacturas de Duitama, Boyacá en términos de la adopción de las tecnologías de la Industria 4.0.
En lo que respecta al diseño la investigación corresponde a un caso de estudio, ya que se centra en el análisis de los factores que inciden en la adopción de las tecnologías 4.0 en las pymes del sector manufacturero del municipio de Duitama del departamento de Boyacá. Esta elección parte del interés por conocer en profundidad las dinámicas que se dan en el contexto organizacional y las barreras estructurales que impiden la adopción de innovaciones tecnológicas en este contexto.
De acuerdo con Yin (2009), el estudio de caso es un método de investigación adecuado cuando se busca examinar un fenómeno en su entorno natural, y cuando los límites entre el fenómeno y el contexto no están claramente definidos. En este caso, la adopción de tecnologías 4.0 en las pymes manufactureras de Duitama no puede analizarse de manera aislada, ya que está influenciada por factores económicos, culturales y organizacionales.
El estudio de caso en esta investigación buscó:
Analizar las barreras y oportunidades identificadas en un grupo de pymes manufactureras.
Interpretar la interacción entre los factores organizativos y las decisiones estratégicas de adopción tecnológica.
Proponer estrategias contextualizadas para la superación de las barreras detectadas.
En relación con el proceso de categorización de los datos a diferencia de un enfoque inductivo basado en la Teoría Fundamentada (Glaser & Strauss, 1967), este estudio empleó una estrategia deductiva para el análisis de datos. Las categorías de análisis fueron predefinidas con base en la literatura especializada sobre Industria 4.0 y la digitalización en pymes. Esta metodología permitió estructurar el proceso de investigación de manera clara y alineada con los referentes teóricos pertinentes.
El proceso de análisis cualitativo se desarrolló siguiendo las siguientes fases:
Revisión de literatura: delimitación de estudios existentes sobre las barreras y los facilitadores en la adopción de las tecnologías 4.0.
Definición de categorías: se definieron dimensiones de análisis desde los referentes bibliográficos revisados, desde barreras económicas, resistencia al cambio y sobre capacidades organizativas.
Recolección de datos: se implementaron entrevistas semiestructuradas a informantes clave y análisis documental.
Análisis de contenido: se sistematizaron datos utilizando el software ATLAS.ti, se adoptó un codificado de la información recolectada en relación con las categorías definidas con anterioridad.
Triangulación de la información: se contrastaron los resultados obtenidos por medio de las entrevistas con la información documental y los referentes teóricos, garantizando así la validez del estudio.
A fin de garantizar la consistencia metodológica, el presente estudio se enmarca en las bases teóricas de Yin (2009) para el estudio de caso y las estrategias de análisis cualitativo de Miles y Huberman (1994). La opción de escoger el enfoque deductivo facilitó una guía clara de la manera en que se fue estructurando la investigación y la convergencia con investigaciones previas, fomentando la determinación de patrones y de relaciones entre las variables que se han abordado.
Este enfoque garantiza que los hallazgos obtenidos no sean producto de una exploración sin marco conceptual, sino que respondan a preguntas de investigación fundamentadas en la teoría y validadas empíricamente mediante la recolección y análisis de datos cualitativos.
En líneas generales, el presente estudio se estructura dentro de un diseño de estudio de caso con un análisis cualitativo de enfoque deductivo, lo que permite abordar de manera integral y contextualizada la problemática de la adopción de tecnologías 4.0 en pymes manufactureras de Duitama, Boyacá.
Proposiciones del estudio
En concordancia con lo expuesto por Yin (2009) en estudios de caso, la presente investigación se sustenta en algunas proposiciones teóricas que son explícitas, y que sirven para dirigir la recolección y el análisis de los datos, y también para delimitar el objeto de estudio. Estas proposiciones son fundamentales para esclarecer la contribución del estudio y establecer su novedad frente a investigaciones previas. Las proposiciones que guían esta investigación son las siguientes:
- La falta de recursos financieros constituye un obstáculo estructural que limita la oportunidad que poseen las pymes manufactureras de Duitama para adoptar tecnologías de la industria 4.0.
- La idea que se tiene sobre la complejidad y el riesgo que hay asociado a las nuevas tecnologías genera expectativas poco argumentadas y una resistencia entre los directivos y colaboradores para realizar procesos de innovación tecnológica.
- La existencia de una cultura organizacional conservadora, aferrada a lo tradicional y que genera poca confianza sobre los beneficios del cambio dificulta la transformación digital de las empresas del sector.
- El diseño e implementación de lineamientos estratégicos contextualizados para atender las necesidades del entorno local puede ayudar a superar esas barreras y beneficiar la transición hacia la digitalización de las pymes.
Estas proposiciones orientaron el proceso de codificación y análisis cualitativo, permitiendo identificar patrones significativos en las narrativas de los informantes clave y fundamentar la formulación de estrategias prácticas para la adopción de tecnologías 4.0 en el contexto específico de Duitama, Boyacá.
Unidad de estudio (Informantes clave)
Dentro del marco de la investigación, se identificaron 39 pymes manufactureras a partir de una base de datos suministrada por la Cámara de Comercio de Duitama. Luego, mediante un muestreo por conveniencia, se seleccionó una muestra deliberada compuesta por 30 gerentes y colaboradores. Esto se hizo con el propósito de garantizar la participación de informantes que, por sus roles y experiencias, poseen un conocimiento más profundo sobre las dinámicas organizacionales, los procesos de innovación y los problemas que surgen al adoptar tecnologías emergentes en sus empresas.
Las personas clave que fueron consideradas han sido elegidas de acuerdo con los siguientes criterios:
- Posición dentro de la organización. En este caso, se han incluido gerentes y personas colaboradoras con desempeño en los roles estratégicos o técnicos relacionadas con la ejecución de decisiones, la planificación dentro de la organización y la ejecución de las tecnologías relativas a los procesos productivos.
- Antigüedad en la empresa. Las personas informantes poseen un mínimo de tres años de antigüedad dentro de las organizaciones que han participado en la investigación, lo que permite asegurar un conocimiento adecuado de las prácticas relativas a la producción, los retos y las organizaciones concretas.
- Representatividad del sector: Se seleccionó a participantes de distintos subsectores dentro del sector manufacturero, como confección, metalmecánica, alimentos y productos químicos, a fin de recoger una diversidad de interpretaciones que representen la realidad del sector en el municipio.
- Interacción con procesos tecnológicos: Los colaboradores seleccionados están directamente o indirectamente relacionados con procesos de innovación, implementación de herramientas tecnológicas o actividades que ven influenciada su actividad por la transformación digital.
Estos criterios permitieron garantizar que los informantes clave fueran representativos, permitiendo dar cumplimiento a los objetivos del estudio. De esta manera, los gerentes ofrecieron una visión estratégica sobre las barreras estructurales relacionadas con la planificación organizacional, mientras que los colaboradores ofrecieron visiones prácticas sobre las operaciones diarias y una serie de desafíos específicos para llevar a cabo la implementación.
Con la colaboración de los 30 informantes clave se desentrañaron y examinaron las limitaciones en la adopción de las tecnologías de la Industria 4.0 desde el contexto de las características más relevantes de la propia localidad. A su vez, la interacción sostenida con ellos también permitió obtener datos cualitativos ricos y detallados a partir de entrevistas semiestructuradas. Estas fueron diseñadas como espacios de exploración de aquellos factores de relevancia, tales como los que contribuyen al progreso de las categorías emergentes durante el proceso de análisis.
Técnicas e instrumentos de recolección
Para llevar a cabo la recolección de datos en este estudio, se utilizaron técnicas orientadas a abordar los factores limitantes de la adopción de la innovación digital en las pymes manufactureras del municipio de Duitama, Boyacá. La elección de estas técnicas fue por medio de la necesidad de recolectar información extensa y contextualizada que permitiera comprender las dinámicas organizacionales y los aspectos a los cuáles se enfrentaba el proceso de digitalización.
Una de las principales técnicas utilizadas fue la revisión de literatura, a partir de la cual se revisaron estudios existentes sobre la adopción de las tecnologías emergentes en las pymes, con su integración, se lograron identificar los obstáculos en los que se encuentran las organizaciones, además de contextualizar el fenómeno y aportar un marco de referencia. El instrumento utilizado en esta técnica fue un corpus documental que integró artículos académicos e informes previos relevantes que fueron seleccionados por su pertinencia y actualidad en el campo en cuestión. Esta técnica, propia del enfoque cualitativo, favoreció la reflexión crítica sobre la investigación previa y permitió complementar datos con los resultados obtenidos
La segunda técnica utilizada consistió en la realización de entrevistas semiestructuradas a informantes clave. Esta técnica se eligió debido a que facilita obtener información sólida sobre las percepciones y experiencias, tanto de los gerentes como de los empleados de las pymes en sus procesos de digitalización. Las entrevistas semiestructuradas permitieron la flexibilidad para profundizar en los temas de interés a medida que avanzaban las conversaciones. El instrumento usado fue un cuestionario semiestructurado validado por expertos en innovación digital y metodologías cualitativas; se formularon preguntas abiertas para dar espacio a los entrevistados de aportaran opiniones y vivencias, contribuyendo a facilitar la comprensión de estos aspectos desde un contexto dado, en términos de desafíos para las pymes.
La selección de las técnicas utilizadas responde a las características propias del enfoque cualitativo del estudio, con el objetivo de realizar un análisis que permita explorar y entender los factores que afectan el uso de la tecnología digital en un contexto de las pymes. La revisión de la literatura permitió construir un referente; mientras que las entrevistas semiestructuradas aportaron una mirada más interna y directa de los sujetos clave en las pymes. Ambas técnicas se potenciaban mutuamente y se amoldaban a los objetivos de la investigación, por cuanto facultan una visión integral del fenómeno estudiado y permiten garantizar la validez de los datos obtenidos.
Fases del estudio
Para alcanzar los objetivos propuestos, el proceso investigativo de este estudio se estructura en tres etapas, cada una con un fin específico que contribuye al cumplimiento del objetivo general.
Etapa 1: Caracterización
En la fase inicial de la investigación se realizó una revisión de la literatura científica para identificar y describir los factores que limitan la implementación de tecnologías del paradigma de la Industria 4.0 para las pymes del sector manufacturero, y así desarrollar un anclaje que facilitó la contextualización del objeto de estudio.
Por otro lado, se llevaron a cabo también entrevistas exploratorias con directores y trabajadores de pymes del municipio de Duitama. Estas entrevistas, de carácter semi-estructurado, ayudaron en la captación de percepciones iniciales, en la detección de retos específicos, así como en el enriquecimiento de la comprensión y conocimiento del contexto organizacional y cultural de estas empresas.
La triangulación de fuentes de literatura especializada y los datos extraídos de las entrevistas realizadas, fueron la base para contrastar los hallazgos teóricos con las experiencias prácticas reportadas por los actores claves, garantizando así que la triangulación de resultados en esta etapa brindara una visión amplia, completa y fundamentada de los principales retos y dificultades que enfrentan las pymes manufactureras en los procesos de digitalización.
Etapa 2: Formulación Plan de Acción
Apoyándose en los factores limitantes de la innovación digital, se procede a formular un plan de acción estratégico en esta fase, en el que se integran orientaciones y lineamientos particulares para poder avanzar con las problemáticas encontradas, se trata de generar un conjunto de instrumentos de acción para conseguir integrar las tecnologías emergentes en los diferentes departamentos y procesos de las pymes manufactureras del municipio de Duitama, Boyacá. El plan de acción está sustentado en las necesidades y realidades identificadas en la fase de caracterización.
Etapa 3: Discusión
En la última etapa del estudio, se lleva a cabo una reflexión sobre la importancia y las implicaciones de la innovación tecnológica en las organizaciones del sector manufacturero. Esta se basa en el análisis de las posibles soluciones generadas durante la articulación del plan de acción y la evaluación de las consecuencias de no llevar a cabo adecuadamente el proceso de digitalización. En este sentido, el objetivo último es crear un espacio de reflexión crítica que conduzca a profundizar en el significado de las tecnologías emergentes en el mundo de las organizaciones empresariales y lo que puede implicar no actuar en este sentido.
Resultados
Etapa 1: Caracterización
Durante el desarrollo del proceso investigativo, se han considerado simultáneamente todos los factores que influyen en la adopción de tecnologías de la Industria 4.0 desde distintas ópticas. Así pues, en el primer momento del proceso de investigación, todo ello, además de la revisión y análisis de la literatura existente relacionada con este tema, se han realizado entrevistas en profundidad semi-esctructuradas a los directores o gerentes y trabajadores de las pymes de manufactura del municipio de Duitama. Estas entrevistas han proporcionado información clave para la recolección de datos en sentido estricto, a voz de los actores que participan directamente en el estudio.
El proceso de análisis cualitativo de este estudio siguió un enfoque estructurado para la identificación de categorías relevantes sobre los factores que limitan la adopción de tecnologías 4.0 en las pymes manufactureras de Duitama, Boyacá. La codificación de los datos se realizó a partir de un análisis de contenido utilizando el software ATLAS.ti, permitiendo la segmentación y clasificación de la información obtenida en entrevistas semiestructuradas y revisión documental.
El desarrollo de las categorías emergentes se llevó a cabo en diferentes etapas. Primero, desde una lectura exploratoria de los datos recogidos con el propósito de extraer patrones comunes presentes en los discursos de los participantes y los documentos analizados. En segundo lugar, se llevó a cabo un primer proceso de la codificación inicial, donde se codificaron fragmentos de la información recogida relacionados con problemáticas y desafíos en la adopción de tecnologías 4.0. Dichos códigos se agruparon a través de subcategorías que fueron refinadas por un análisis comparativo constante, asegurando su coherencia interna y su alineación con la literatura existente.
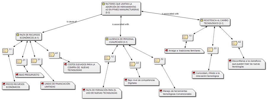
De este análisis surgió una red semántica (Figura 1) que representa cada una de las categorías y subcategorías que emergen a partir de las respuestas aportadas por los informantes. Esta representación gráfica concreta y sistematiza aquellos factores que, en su conjunto, restringen la adopción de tecnologías en este ámbito, constituyendo la base para las fases posteriores del estudio.

Análisis Categoría Falta de recursos financieros
Los informantes clave manifiestan que la contrariedad en el acceso a recursos financieros constituye una de las barreras más importantes para que las pymes del municipio de Duitama puedan afrontar la adopción de tecnologías de la Industria 4.0. Esto conlleva a no poder adquirir el hardware y software adecuados y no poder contar con personas que tengan la capacitación necesaria. Para ellos, las empresas pequeñas tienden a priorizar su propia supervivencia operativa, descartando las inversiones en tecnología por los altos costos iniciales y la incertidumbre del retorno de inversión. Ellos también consideran que la competencia en mercados locales, junto con la escasa oferta de financiación vulnerable la existencia de estas organizaciones.
Estas percepciones tienen correlato en la literatura académica actual. Por ejemplo, Bittencourt et al. (2021) observan que el costo de la implementación de las tecnologías disruptivas a menudo excede las capacidades de financiación de las pymes, especialmente en contextos emergentes. Algo similar se puede encontrar en Morozko (2023), quien afirma que la falta de financiaciones específicas para pequeñas empresas impide la transición hacia modelos digitales, obligándolas a continuar utilizando paradigmas tradicionales que no son propicios en contextos internacionales globalizados.
A juicio de los informantes, los programas de financiación existentes están orientados a empresas grandes, excluyendo a las pymes de aprovechar beneficios relevantes. Esta perspectiva está en línea con lo señalado por Ardito et al. (2021), para quienes las políticas de incentivos de tipo financiero tienden a estar desvinculadas de las necesidades concretas de las pequeñas empresas. Así, se desarrolla un círculo vicioso donde la falta de recursos limita el uso de tecnología y, con ello, la innovación, lo que restringe el desarrollo sostenible de las organizaciones.
La escasez de recursos financieros no influye únicamente en la compra de tecnología, es también un limitador en la capacidad de las mismas, para adaptarse a los cambios de mercado y realizar mejoras en sus procesos productivos. Según Sousa y Rocha (2019), esta limitación reduce la capacidad de establecer planes a largo plazo, entre ellos, un plan de desarrollo de competencias digitales o de infraestructuras tecnológicas. Eso deja a las pymes en una situación de vulnerabilidad ante la competencia más consolidada y tecnológicamente más preparada.
Bajo un punto de vista analítico, afrontar este problema requiere una intervención holística que prevea el diseño de políticas públicas en las que se consideren el fomento de la financiación de las pymes, la constitución de programas de crédito flexible y la definición de alianzas interinstitucionales. En este sentido, Matt et al. (2021) sugieren que la colaboración entre el sector público-privado-académico procuraría un buen diseño de ecosistemas de innovación inclusivos, con el fin de contribuir a revertir las limitaciones financieras y en este sentido, subsanar la transición igualitaria a la Industria 4.0, con efectos positivos en las empresas y en el desarrollo económico de la región.
Análisis Categoría Complejidad y riesgo percibido
Los informantes entrevistados opinan que la percepción de complejidad y de riesgo asociado a la adopción de tecnologías de la Industria 4.0 supone un importante obstáculo para las pymes del municipio de Duitama. Para ellos, dicha adopción implica entender bien todos los aspectos de las funciones de uso de las tecnologías de la Industria 4.0, lo que genera incertidumbre en los empresarios, sobre todo en aquellos en los que su formación en TIC es limitada. En opinión de los informantes, esta complejidad técnica equivale al miedo ante la posibilidad del fracaso o no obtener el retorno de la inversión esperada, lo que, por otra parte, provoca una mayor resistencia al cambio en las organizaciones.
Esta perspectiva se ve respaldada por investigaciones recientes que destacan los desafíos que enfrentan las pequeñas empresas al adoptar tecnologías emergentes. Por un lado, Haohan y Beinan (2023) sostienen que la percepción del riesgo tecnológico y la carencia de capacidades técnicas son obstáculos específicos de las pymes que pueden frenar su transformación digital. De manera similar, Bekmurzaeva y Kovalev (2023) señalan que las empresas suelen subestimar los beneficios potenciales de la Industria 4.0, debido a su complejidad percibida y a la incertidumbre sobre los resultados de su implementación.
Los informantes mencionan que el riesgo percibido se asocia también con factores de tipo económico y organizativo. Por ejemplo, argumentan que una implantación errónea podría suponer pérdidas importantes o llegar a poner en riesgo la supervivencia de la compañía. Este razonamiento va en la línea del argumento que presentan Ardito et al. (2021) cuando indican que el temor a una interrupción en las operaciones cotidianas y en los costes asociados a la formación y el aprendizaje es uno de los motivos que suele disuadir a las pymes de invertir en la adopción de tecnologías de vanguardia.
Asimismo, los informantes estiman que la escasez de orientación específica es otro factor que incrementa la sensación de peligro, debido a que muchas de las empresas no cuentan con una orientación suficiente para elaborar una propuesta que lleve a cabo dicha transición tecnológica de una forma correcta. Este aspecto es corroborado por Moeuf et al. (2020), quienes evidencian que un cierto acompañamiento técnico y una capacitación pueden servir para reducir de forma importante la sensación de complejidad y de riesgo, tanto como una integración más natural de las tecnologías de la Industria 4.0. Sin embargo, esta falta de orientación es un vacío que sigue existiendo en regiones como la de Duitama.
Desde una visión crítica, el superar las barreras de complejidad y de riesgo percibido requiere reforzar los programas de formación en tecnologías digitales y promover la colaboración con los expertos que se centran en la transformación digital. Para ello, Garzoni et al. (2020) recomiendan estrategias de acompañamiento gradual mediante las cuales las pymes pueden desarrollar competencias técnicas explorando al mismo tiempo las ventajas de las tecnologías digitales. De este modo se puede establecer confianza en el proceso de adopción, lo que, a su vez, incrementará la competitividad y el desarrollo sostenible de las empresas en el ámbito regional.
Análisis Cultura organizacional conservadora
La resistencia al cambio se ha configurado como uno de los elementos que mayor transcendencia tienen a la hora de explicar la dificultad para adoptar tecnologías 4.0 por parte de las pymes manufactureras del municipio de Duitama. Tal y como se obtuvo de las entrevistas realizadas, muchos de los trabajadores y gerentes mostraron una fuerte inclinación hacia los métodos tradicionales de trabajo, así como a una visión de incertidumbre respecto a los beneficios que las innovaciones digitales podrían aportar a los procesos organizacionales. Este resultado coincide con lo que señala Kotter (1997), quien indica que el cambio organizacional suele estar sujeto a barreras culturales generadas por la inercia y la falta de una visión clara que permita anticipar los beneficios esperados.
Los datos analizados a través del software Atlas. TI muestran que dicha resistencia se articula en dos subcategorías: miedo a fracasar y desconfianza respecto a la tecnología. En relación con el miedo a fracasar, se ha encontrado que está vinculado al miedo de asumir el riesgo de implementar las tecnologías; ello es especialmente relevante habida cuenta de las restricciones financieras y de las consecuencias que podría tener el error en la sostenibilidad de la empresa, por lo que, en cierto modo se manifiestan como una fuerza de restricción dentro de las organizaciones (Lewin, 1988), un estado que se mantiene de manera actual y que restringe el paso a nuevas prácticas. En esta misma línea, la desconfianza respecto a la tecnología responde a la idea de que las herramientas digitales podrían sustituir el trabajo humano o provocar dependencia de soluciones externas, pero que no necesariamente se adaptan a las condiciones de las pymes de la zona, reflexiones que coinciden con las reflexiones de Davis (1989) en lo que se refiere a la aceptación de la tecnología, en la que la falta de confianza respecto a la utilidad percibida y a la facilidad de uso percibida se convierten en una barrera importante.
La existencia de actitudes conservadoras en los líderes organizacionales, fundamentales para la adopción de tecnologías, quedó claramente manifestada. Uno de los entrevistados lo resumió en los términos siguientes: “siempre hemos trabajado así y hemos ido bien, no sabemos por qué hay que cambiar algo que ahora está bien.” Este planteamiento pone de manifiesto una cultura organizacional anclada en la tradición, la cual se convierte en un obstáculo para el paso a la transformación digital. En términos de Khazanchi et al. (2007), las actitudes muestran valores enraizados en las organizaciones que determinan nuestras maneras de responder a la innovación y al cambio.
La resistencia al cambio se ve igualmente respaldada por la ausencia de la correspondiente formación y capacitación (conocimientos adecuados) en cuestiones tecnológicas. Respecto a este punto, prácticamente, la totalidad de los colaboradores declararon no sentirse preparados para aplicar nuevas herramientas tecnológicas en sus tareas, provocando un círculo vicioso del estancamiento y la resistencia. De modo similar a lo que ya apuntaban Di Sabato y Savov (2024), la formación y concienciación son una de las estrategias principales para superar dichas barreras y fomentar un comportamiento favorable frente al cambio organizativo. Otra barrera cultural y organizativa surge de la forma en que se prioriza la operativa diaria en lugar de la innovación. En este caso, las barreras culturales y organizativas en favor del cambio se reafirman, coincidiendo con lo indicado por Majama y Magang (2017), quienes especificaban que las pymes tienden a priorizar las soluciones a los problemas del día a día, en lugar de la planificación estratégica y la innovación.
Finalmente, la categoría analizada advierte que hay que superar dicha resistencia desde estrategias que van desde la formación continuada, sustituyendo constantemente los modelos mentales en las personas, comunicación interna, y una transformación progresiva desde la alta dirección; es decir, no sólo implica formación continua, sino que hay que llevarlo a la práctica junto con la correcta introducción de grandes transformaciones tecnológicas en la organización.
Resultados segunda fase – Plan de acción
A partir de la información obtenida en la caracterización, la segunda fase del proceso de investigación se desarrolla en la formulación de un plan de acción estratégico que facilite la superación de las problemáticas, como es la carencia de recursos financieros, la dificultad y riesgo detectado o la cultura organizacional tradicional que predominan en las pymes manufactureras de Duitama. Este plan está basado en la realidad concreta de las organizaciones y están integradas las pautas y acciones específicas que pretenden facilitar la implementación de tecnologías emergentes y mejorar la competitividad del sector. A continuación, se exponen las propuestas para solucionar las barreras más significativas que se presentaron a partir del diagnóstico.
Para abordar la escasez de recursos económicos, se propone la creación de un fondo común de inversión destinado a financiar proyectos de digitalización para las pymes más rezagadas del sector. Este fondo sería administrado de manera conjunta con instituciones financieras, administraciones públicas y entidades privadas, facilitando así el acceso a créditos con tasas de interés bajas y a subvenciones orientadas específicamente a la adquisición e implementación de infraestructuras digitales. Se propone, al mismo tiempo, poner en marcha programas de formación sobre la gestión de las finanzas de la innovación, formación que permitirá a las pymes poner en primer lugar inversiones estratégicas en las tecnologías esenciales que potenciarían su transformación digital.
En relación con la complejidad y al riesgo percibido en la adopción de tecnologías, se defiende implementar un plan de capacitación escalonado, que combine la formación teórica y la formación práctica. Este plan se debería centrar en casos de éxito aplicables en el contexto local, demostrando de manera palpable los beneficios de la digitalización. También se propone la incorporación de simulaciones y ejercicios prácticos que ayuden a los colaboradores y a los directivos a introducirse en las herramientas tecnológicas y a disminuir la percepción de incertidumbre, incrementando la autoría hacia el proceso de implementación.
La resistencia al cambio, como consecuencia de una cultura organizacional conservadora, debe ser tratada mediante estrategias de sensibilización y de cambio cultural. Para ello, se plantea la ejecución de talleres de carácter participativo, donde los y las colaboradoras puedan reflexionar sobre los beneficios que la digitalización comporta para el rendimiento personal y el rendimiento organizativo. Asimismo, se propone impulsar campañas internas de comunicación que refuercen una visión compartida de la innovación, poniendo de relieve la importancia de la digitalización como un pilar clave para la sostenibilidad empresarial y la mejora continua.
Otra acción clave consiste en la creación de un comité de digital innovation, a nivel de cada pyme, constituido por representantes de distintas áreas y niveles organizacionales. Este grupo sería el encargado de liderar y controlar el proceso de transformación digital, asegurando que todas las acciones propuestas estén alineadas con los objetivos estratégicos de la organización. Dicho comité también funcionaría como un canal de comunicación entre la dirección y las personas, que resuelve dudas, controla resistencias y asegura el compromiso de todos los actores que intervienen en la transformación digital de la organización.
La planificación incluirá la implementación de una etapa de evaluación continua, basada en indicadores clave de desempeño que miden la efectividad de las tecnologías adoptadas y los resultados de la transformación organizacional. La evaluación servirá para determinar áreas en las que se puede avanzar y hacer ajustes y correcciones donde sea necesario para asegurar que los objetivos de la planificación sean cumplidos de forma eficaz y sostenible.
Finalmente, se considera clave integrar este plan de acción con las políticas públicas regionales y locales que se promulgan mediante los programas de promoción pública de la digitalización de las pymes. Al mismo tiempo, se fomentará el establecimiento de redes de cooperación con universidades, centros de investigación o empresas de la propia industria, con la finalidad de poder beneficiarse de recursos adicionales, asesoramiento técnico y las nuevas tecnologías que incrementarían las capacidades innovadoras de las organizaciones locales.
A nivel global, el presente plan de acción estratégico tiene como objetivo, entre otros, superar las barreras que se han identificado antes de sentar las bases de un proceso que haya dado lugar a una transformación digital, a la que consideramos como sostenible y efectiva para las pymes manufactureras de Duitama, lo que a su vez pueda servir para mejorar la competitividad del sector y el desarrollo económico de la región.
Resultados tercera etapa – Discusión
En la fase final del proceso de investigación, se realizó un análisis sobre la importancia y los efectos de la innovación tecnológica en las pymes manufactureras de Duitama, Boyacá. La argumentación parte del hecho de que la digitalización es fundamental para la sostenibilidad de la empresa en un entorno empresarial altamente competitivo. Para Ramadan et al. (2022), la integración de nuevas tecnologías no solo contribuye a la modernización de los procesos, sino que también fomenta la potenciación de las capacidades estratégicas de la empresa, siendo fundamental para posicionarse en un entorno competitivo. De esta forma, las compañías que no desarrollen estas tecnologías corren un alto riesgo de quedar desactualizadas rápidamente, lo que podría traducirse en pérdidas económicas y estructurales significativas.
Uno de los hallazgos más destacados fue la repercusión de las estructuras de organización conservadoras en el cambio. Las pymes que no desarrollan una cultura de innovación tienen cierta incidencia en la limitación de las herramientas tecnológicas que podrían contribuir a su productividad y posicionamiento en los mercados. En esta línea, autores como Hanelt et al. (2021), enfatizan que la transformación organizacional es necesaria para hacer efectivo el uso de la tecnología, dado que esta conlleva la necesidad de retar los marcos de trabajo tradicionales y de explorar formas de trabajo alternativas. Donde el impulso de una cultura organizativa del cambio y de la innovación es un aspecto clave para la efectividad de la digitalización.
De igual manera, la formación y el desarrollo del talento humano fueron considerados un eje estratégico de discusión. Las pymes deben afrontar el desafío de subsanar las deficiencias en competencias digitales que puedan presentar sus empleados, lo cual se corrobora con los postulados de Uzule y Verina (2023), quienes manifiestan que la falta de competencia en el uso de las nuevas tecnologías es una barrera habitual en la transformación digital de las organizaciones. Por esto, es indispensable que las empresas lleven a cabo inversiones en formación continua e implementen sistemas en su cultura empresarial que potencien la capacidad tecnológica de su capital humano.
Desde el punto de vista estratégico, se señaló que el proceso de digitalización debe alinearse con las metas a largo plazo de la empresa, ya que la digitalización no se puede quedar en la simple adopción de las herramientas tecnológicas, sino que ha de perseguir la optimización de los procesos, la diversificación de los mercados y la mejora de la experiencia de los clientes. Para Kalluri (2023), las empresas que integran tecnologías digitales como parte de su estrategia organizacional consiguen un mejor rendimiento, en términos de rentabilidad y sostenibilidad, mientras que las empresas que no tienen en cuenta este enfoque e intentan mantenerse a flote han de afrontar limitaciones que revierten en una posición de desventaja frente a los competidores más innovadores.
En lo que respecta al apoyo externo, la discusión resaltó el papel de los entornos colaborativos y las políticas públicas para fomentar la transformación digital. Ahmad et al. (2021) subrayan que los incentivos fiscales, la formación técnica y las alianzas estratégicas entre empresas y universidades son mecanismos que pueden ayudar a la adopción de la tecnología en las pymes. Esta estrategia colaborativa ofrece la posibilidad de superar las barreras económicas y técnicas que a menudo facilitan la inclusión de los mecanismos digitales.
De igual forma, se reflexionó sobre las implicaciones regionales de la digitalización de las pymes manufactureras. Las pymes manufactureras son centrales para la economía de Duitama, y su modernización tecnológica podría tener repercusiones positivas tanto en el empleo como en la competitividad de la zona. No obstante, Mohamed et al. (2022) advierten que la falta de innovación tecnológica en los sectores económicos clave podría ser una fuente de rezago económico, en particular, en regiones donde una proporción importante de las pymes son el sostén del tejido económico provincial.
La digitalización es una prioridad fundamental en el panorama empresarial actual. Ignorar las nuevas tecnologías y su evolución puede tener un impacto irreversible en las empresas e incluso en el ecosistema económico regional. Como señalan Warner y Wäger (2019), el éxito de la transformación digital no se limita a la implementación técnica; también requiere un enfoque estratégico y la colaboración de todos los involucrados para aprovechar al máximo las nuevas tecnologías. Por lo tanto, es crucial que cada componente del ecosistema empresarial de Duitama asuma el compromiso de fomentar la cultura digital y de configurar un entorno propicio para la modernización de sus pymes manufactureras.
Respecto a la novedad del estudio y contribución se tiene que, aporta un análisis contextualizado de la adopción de tecnologías 4.0 en las pymes manufactureras de Duitama, un enfoque poco explorado en investigaciones previas. Mientras que estudios anteriores han abordado la digitalización de pymes en contextos globales y nacionales, este trabajo proporciona evidencia empírica específica de una región con particularidades socioeconómicas que influyen en la adopción tecnológica.
A diferencia de investigaciones previas que destacan factores generales de resistencia al cambio, esta investigación identifica con precisión los elementos estructurales, culturales y financieros que obstaculizan la transformación digital en las pymes manufactureras de Duitama. Asimismo, la propuesta de estrategias basadas en evidencia local permite ofrecer recomendaciones más precisas y aplicables a este contexto.
Por último, esta investigación contribuye a la literatura al proporcionar una visión integral de los desafíos y oportunidades en la adopción de Industria 4.0 en las pymes manufactureras de regiones intermedias. La combinación de un análisis cualitativo detallado con un enfoque basado en redes colaborativas y estrategias organizacionales permite ampliar el conocimiento sobre los procesos de transformación digital en entornos empresariales con características similares a las de Duitama, Boyacá.
Originalidad y contribución del estudio
Este estudio presenta una visión novedosa y contextualizada sobre los factores que limitan la adopción de las tecnologías 4.0 en las pymes de la industria manufacturera del municipio de Duitama, Boyacá; la mayoría de los estudios sobre transformación digital en la industria han centrado su atención en contextos urbanos, en entornos altamente industrializados o en grandes empresas; el presente estudio, en cambio, profundiza en las particularidades de una economía intermedia en un entorno productivo regional con estructuras organizacionales tradicionales, con limitaciones financieras persistentes y con brechas tecnológicas importantes.
La característica más valiosa de esta investigación es la territorialización del ámbito de estudio. Al situar el análisis en un contexto escasamente tratado por la literatura científica, se genera una visión empírica que permite entender cómo las condiciones socioeconómicas locales afectan la digitalización de las pymes. La investigación no sólo hace visible una problemática latente en la trama productiva de la región, sino que también da testimonio de los discursos de los actores clave que enfrentan los desafíos de la cuarta revolución industrial desde el punto de vista de la desventaja estructural.
Otro elemento diferenciador es el uso de un estudio de caso con enfoque cualitativo guiado por proposiciones teóricas explícitas, en consonancia con lo planteado por Yin (2009). Este enfoque permitió no solo delimitar claramente el fenómeno de estudio, sino también estructurar el análisis a partir de marcos conceptuales relevantes, facilitando la interpretación rigurosa de los datos y la identificación de patrones significativos en las narrativas de los informantes clave.
Finalmente, la elaboración de un plan de acción estratégico basado en evidencia local concreta constituye una contribución práctica de gran valor. Las recomendaciones derivadas de este estudio se adaptan al contexto real de las organizaciones participantes y pueden ser implementadas por directivos, gremios, entidades públicas y otros actores del ecosistema productivo regional. Este enfoque aplicado potencia la utilidad del estudio más allá del ámbito académico, transformándolo en un insumo estratégico para el diseño de políticas y programas que impulsen una transición efectiva hacia la digitalización en regiones similares.
Conclusiones
La investigación ha puesto en evidencia una serie de hallazgos interesantes en torno a las barreras que presentan las pequeñas y medianas empresas (pymes), en Duitama, Boyacá, para la adopción de las tecnologías de la Industria 4.0. Se han detectado factores determinantes que dificultan una integración idónea de la tecnología en el entorno empresarial de la región. El no poder entender y la falta de conocimiento por parte de los empresarios sobre los beneficios y proyecciones de estas nuevas tecnologías constituyeron la principal barrera. Esta falta de entendimiento genera reticencia al cambio y puede provocar la percepción del cambio como un riesgo relacionado con la complejidad inherente a las nuevas tecnologías; estos aspectos pueden afectar la disposición de los empresarios por adoptar dichas nuevas tecnologías, limitar así sus capacidades para mejorar la competitividad y la eficiencia de las pymes; limitaciones que no van a facilitar el éxito de la actividad profesional de sus empresas si se lo proponen.
Asimismo, el aprovisionamiento de recursos financieros se posiciona como un obstáculo fundamental. Las pymes pueden tener dificultades en el acceso de los fondos que sean necesarios, para llevar a cabo una inversión en tecnologías de última generación, lo que puede resultar en una implementación incompleta, o en la selección de medios tecnológicos con menores capacidades. Esta limitación financiera puede limitar la solvencia de las empresas para poder mantenerse actualizadas, para intentar ser competitivas en un ambiente de desarrollo continuo.
La permanencia de una cultura organizacional conservadora ha sido también identificada como un reto importante. Esta cultura puede mostrar signos de resistencia al cambio en las organizaciones, dificultando la adopción de las nuevas tecnologías e innovaciones y se halla en consonancia con la literatura existente, en la que se muestra como la cultura, la escasez de comprensión y el dinero son aspectos que pueden minar la capacidad de las pymes para adoptar e implementar tecnologías disruptivas.
Vale la pena tener en cuenta estas conclusiones en el desarrollo de estrategias y directrices que superen dichas barreras e impulsan la adopción efectiva de las tecnologías de la Industria 4.0 en las pymes manufactureras. Un enfoque sistémico es necesario que contemple los programas de formación, acceso al financiamiento y una línea de acción de cambio cultural para llevar a cabo esta adopción de tecnologías emergentes que, a su vez, permita la competitividad y sostenibilidad de estas empresas en un mundo empresarial cada vez más tecnológico y globalizado.
Referencias
Ahmad, N., Abdullah, N. H., Ahmad, A., & Abu, G. (2021). A Literature Review on How Tax Incentives Could Assist Innovation and SME Research Ecosystem. Advanced International Journal of Business, Entrepreneurship and SMEs, 3(9), 228-243. https://doi.org/10.35631/AIJBES.39016
Ander, E. (1995). Técnicas de investigación social (Lumen, Ed.; 24.a ed.). https://epiprimero.files.wordpress.com/2012/01/ander-egg-tecnicas-de-investigacion-social.pdf
Ardito, L., Petruzzelli, A. M., & Albino, V. (2021). The Influence of Alliance Ambidexterity on Innovation Performance and the Moderating Role of Firm Age. IEEE Transactions on Engineering Management, 68(2), 370-377. https://doi.org/10.1109/TEM.2019.2902069
Bekmurzaeva, R., & Kovalev, G. S. (2023). Industry 4.0: The Fourth Industrial Revolution. SHS Web of Conferences, 172, 02011. https://doi.org/10.1051/shsconf/202317202011
Bittencourt, V. L., Alves, A. C., & Leão, C. P. (2021). Industry 4.0 triggered by Lean Thinking: insights from a systematic literature review. International Journal of Production Research, 59(5), 1496-1510. https://doi.org/10.1080/00207543.2020.1832274
Brozzi, R., Forti, D., Rauch, E., & Matt, D. T. (2020). The advantages of Industry 4.0 applications for sustainability: Results from a sample of manufacturing companies. Sustainability, 12(9), 3647. https://doi.org/10.3390/su12093647
Chen, C.-L., Lin, Y.-C., Chen, W.-H., Chao, C.-F., & Pandia, H. (2021). Role of government to enhance digital transformation in small service business. Sustainability, 13(3), 1028. https://doi.org/10.3390/su13031028
Chesbrough, H. W. (2003). Open innovation: The new imperative for creating and profiting from technology. Harvard Business School Press.
Davis, F. (1989). Utilidad percibida, facilidad de uso percibida y aceptación del usuario de la tecnología de la información. MIS Quarterly, 13 (3), 319-340.
Davis, F., Bagozzi, R., & Warshaw, P. (1989). User acceptance of computer technology: A comparison of two theoretical models. Management Science, 35(8), 983–1003. https://doi.org/10.1287/mnsc.35.8.982
Di Sabato, V., & Savov, R. (2024). Training as a facilitator for Industry 4.0. Revista de Gestão, 31(3), 291-306. https://doi.org/10.1108/REGE-12-2021-0208
Franco, M., & Urbano, D. (2019). Caracterización de las pymes colombianas y de sus fundadores: un análisis desde dos regiones del país. Estudios Gerenciales, 81-91. https://doi.org/10.18046/j.estger.2019.150.2968
Gao, S., Zheng, H., Chen, D., & Liu, S. (2024). Research on digital economy driving high-quality development of China’s manufacturing industry. Academic Journal of Science and Technology, 11(2), 170–174. https://doi.org/10.54097/gv9svc15
Garzoni, A., De Turi, I., Secundo, G., & Del Vecchio, P. (2020). Fostering digital transformation of SMEs: a four levels approach. Management Decision, 58(8), 1543-1562. https://doi.org/10.1108/MD-07-2019-0939
Glaser, B. G. & Strauss, A. L. (1967). The discovery of grounded theory: strategies for qualitative research. Hawthorne, N.Y.: Aldine de Gruyter.
Hammersley, M., & Atkinson, P. (1994). Etnografía: Métodos de investigación (Paidos Iberica, Ed.; segunda edición).
Hanelt, A., Bohnsack, R., Marz, D., & Antunes Marante, C. (2021). A Systematic Review of the Literature on Digital Transformation: Insights and Implications for Strategy and Organizational Change. Journal of Management Studies, 58(5), 1159-1197. https://doi.org/10.1111/joms.12639
Haohan, W., & Beinan, G. (2023). Realistic dilemmas and strategies to promote the transformation of SMEs driven by digital economy. SHS Web of Conferences, 170, 01020. https://doi.org/10.1051/shsconf/202317001020
Kalluri, R. C. (2023). An Impact of Digital Technology in Sustainable Business Development. Journal of Law and Sustainable Development, 11(12), e2696. https://doi.org/10.55908/sdgs.v11i12.2696
Khazanchi, S., Lewis, M. W., & Boyer, K. K. (2007). Innovation‐supportive culture: The impact of organizational values on process innovation. Journal of Operations Management, 25(4), 871-884. https://doi.org/10.1016/j.jom.2006.08.003
Kotter, JP (1997). El líder del cambio. P. Díaz Cortez, Trad. McGraw-Hill Interamericana Editores.
Lewin, K. (1988). Resolving social conflicts & Field theory in social science. American Psychological Association.
Liu, M., Li, H., Li, C., & Yan, Z. (2023). Digital transformation, financing constraints and enterprise performance. European Journal of Innovation Management. Advance online publication. https://doi.org/10.1108/EJIM-05-2023-0349
Masood, T., & Sonntag, P. (2020). Industry 4.0: Adoption challenges and benefits for SMEs. Computers in Industry, 121, 103261. https://doi.org/10.1016/j.compind.2020.103261
Majama, N. S., & Magang, T. I. ‘Teddy’. (2017). Strategic Planning in Small and Medium Enterprises (SMEs): A Case Study of Botswana SMEs. Journal of Management and Strategy, 8(1), 74. https://doi.org/10.5430/jms.v8n1p74
Matt, D. T., Molinaro, M., Orzes, G., & Pedrini, G. (2021). The role of innovation ecosystems in Industry 4.0 adoption. Journal of Manufacturing Technology Management, 32(9), 369-395. https://doi.org/10.1108/JMTM-04-2021-0119
Miles, M., & Huberman, A. (1994). Qualitative Data Analysis: An Expanded Sourcebook (2a edición). SAGE Publications, Inc.
Ministerio del Trabajo. (2019, septiembre 26). “MiPymes representan más de 90% del sector productivo nacional y generan el 80% del empleo en Colombia”: ministra Alicia Arango. Ministerio del Trabajo. https://www.mintrabajo.gov.co/prensa/comunicados/2019/septiembre/mipymes-representan-mas-de-90-del-sector-productivo-nacional-y-generan-el-80-del-empleo-en-colombia-ministra-alicia-arango
Moeuf, A., Lamouri, S., Pellerin, R., Tamayo-Giraldo, S., Tobon-Valencia, E., & Eburdy, R. (2020). Identification of critical success factors, risks and opportunities of Industry 4.0 in SMEs. International Journal of Production Research, 58(5), 1384-1400. https://doi.org/10.1080/00207543.2019.1636323
Mohamed, M. M. A., Liu, P., & Nie, G. (2022). Causality between Technological Innovation and Economic Growth: Evidence from the Economies of Developing Countries. Sustainability, 14(6), 3586. https://doi.org/10.3390/su14063586
Morozko, N. (2023). Technologies of lending to small and medium-sized businesses in the conditions of digitalization of the economy. INFRA-M Academic Publishing LLC. https://doi.org/10.12737/2029823
Obermayer, N., Csizmadia, T., & Banász, Z. (2022). Companies on thin ice due to digital transformation: The role of digital skills and human characteristics. International and Multidisciplinary Journal of Social Sciences. https://doi.org/10.17583/rimcis.10641
Palmer-Abbs, M., Cottrill, C., & Farrington, J. (2021). The digital lottery: The impact of next-generation broadband on small and micro rural enterprises in northeast Scotland. Journal of Rural Studies, 81, 99–115. https://doi.org/10.1016/j.jrurstud.2020.08.04
Peres, R., Jia, X., Lee, J., Sun, K., Colombo, A., & Barata, J. (2020). Inteligencia artificial industrial en la Industria 4.0: revisión sistemática, desafíos y perspectivas. Acceso IEEE, 8, 220121-220139. https://doi.org/10.1109/ACCESS.2020.3042874
Ramadan, M., Amer, T., Salah, B., & Ruzayqat, M. (2022). The Impact of Integration of Industry 4.0 and Internal Organizational Forces on Sustaining Competitive Advantages and Achieving Strategic Objectives. Sustainability, 14(10), 5841. https://doi.org/10.3390/su14105841
Shahi, C., & Sinha, M. (2021). Digital transformation: Challenges faced by organizations and their potential solutions. International Journal of Innovation Science, 13(1), 17-33. https://doi.org/10.1108/IJIS-09-2020-0157
Sousa, M. J., & Rocha, Á. (2019). Skills for disruptive digital business. Journal of Business Research, 94, 257-263. https://doi.org/10.1016/j.jbusres.2017.12.051
Uzule, K., & Verina, N. (2023). Digital Barriers in Digital Transition and Digital Transformation: Literature Review. Economics and Culture, 20(1), 125-143. https://doi.org/10.2478/jec-2023-0011
Veiga, M., & McCahery, J. (2019). The financing of small and medium-sized enterprises: An analysis of the financing gap in Brazil. European Business Organization Law Review, 20, 633–664. https://doi.org/10.1007/s40804-019-00167-7
Vizcaíno, K., Brito, R., & Cruz, D. (2023). Análisis del avance tecnológico en la industria manufacturera colombiana y su impacto en la productividad del 2005 al 2021. Trabajo de grado. Fundación Universitaria del Área Andina. https://digitk.areandina.edu.co/bitstream/handle/areandina/5102/Trabajo%20de%20grado.pdf?sequence=1&isAllowed=y
Warner, K. S. R., & Wäger, M. (2019). Building dynamic capabilities for digital transformation: An ongoing process of strategic renewal. Long Range Planning, 52(3), 326-349. https://doi.org/10.1016/j.lrp.2018.12.001
Yin, R. K. (2009). Case Study Research. London: Sage.
Ynzunza, C., Izar, J., Bocarando, J., Aguilar, F., & Larios, M. (2017). El Entorno de la Industria 4.0: Implicaciones y Perspectivas Futuras. Conciencia Tecnológica, 54. https://www.redalyc.org/journal/944/94454631006/94454631006.pdf
Zahoor, N., & Al-Tabbaa, O. (2020). Inter-organizational collaboration and SMEs’ innovation: A systematic review and future research directions. Scandinavian Journal of Management, 36(2), 101109. https://doi.org/10.1016/j.scaman.2020.101109
Zhang, X., Xu, Y., & Ma, L. (2022). Research on successful factors and influencing mechanism of the digital transformation in SMEs. Sustainability, 14(5), 2549. https://doi.org/10.3390/su14052549
Zheng, T., Ardolino, M., Bacchetti, A., & Perona, M. (2021). The applications of Industry 4.0 technologies in manufacturing context: a systematic literature review. International Journal of Production Research, 59(6), 1922-1954. https://doi.org/10.1080/00207543.2020.1824085
Notas
*
Artículo
de investigación
Consideraciones
éticas
No
se requirió aval de un Comité de Ética Científico.
Contribución
de los autores
Ingrid Bernal-Díaz es autora de la
tesis de maestría que dio origen a este artículo. Hilda Jiménez-Orozco,
directora de tesis, y William Álvarez-Araque, codirector, participaron
activamente en el planeamiento de la investigación, aportaron recomendaciones
metodológicas y brindaron lineamientos para el análisis e interpretación de los
datos frente a la teoría. Todos los autores contribuyeron al desarrollo del
artículo.
Financiación
No
se contó con ningún tipo de financiación.
Conflictos de interés
Los
autores declaran no tener ningún tipo de conflicto de interés.
Declaración de uso
de herramientas de inteligencia artificial (IA)
No se utilizaron
herramientas de inteligencia artificial (IA) en la elaboración de este
artículo. Además, declaramos que se dio cumplimiento a los principios de
respeto a la dignidad y los derechos humanos, así como la precisión y
verificación de los hechos.
Notas de autor
a Autora de Correspondencia. Correo electrónico: ingrid.bernal02@uptc.edu.co
Información adicional
Citar como: Bernal-Diaz, I., Jiménez-Orozco, H., & Alvarez-Araque, W. (2025). Factores que influyen en la
adopción de tecnologías 4.0 en pymes manufactureras de Duitama, Boyacá. Cuadernos de
Administración, 38.
https://doi.org/10.11144/Javeriana.cao38.fiatpm